概要介绍
网页侧边栏
概要:
- 网页侧边栏是为了企业能够更便捷的在各种平台上发布自己在More+墨加中的产品、方案、笔记等内容,也可以使用客服助手,在帮助企业在跟客户咨询时更快响应客户的问答,对于没有客服人员的企业,我们也提供了AI客服功能,企业提前在More+墨加中录入对应产品信息,客户可以直接与AI进行问答,用提前录入的信息回复客户,提高客户的满意度。 网页侧边栏包含(内容助手、客服助手、AI客服)。
使用方式:
- 使用网页侧边栏需要先订阅我们More+墨加的应用,订阅后开通SaaS平台账号(订阅可以参考订阅开通 (opens new window))后,即可进行以下操作:
- 内容助手
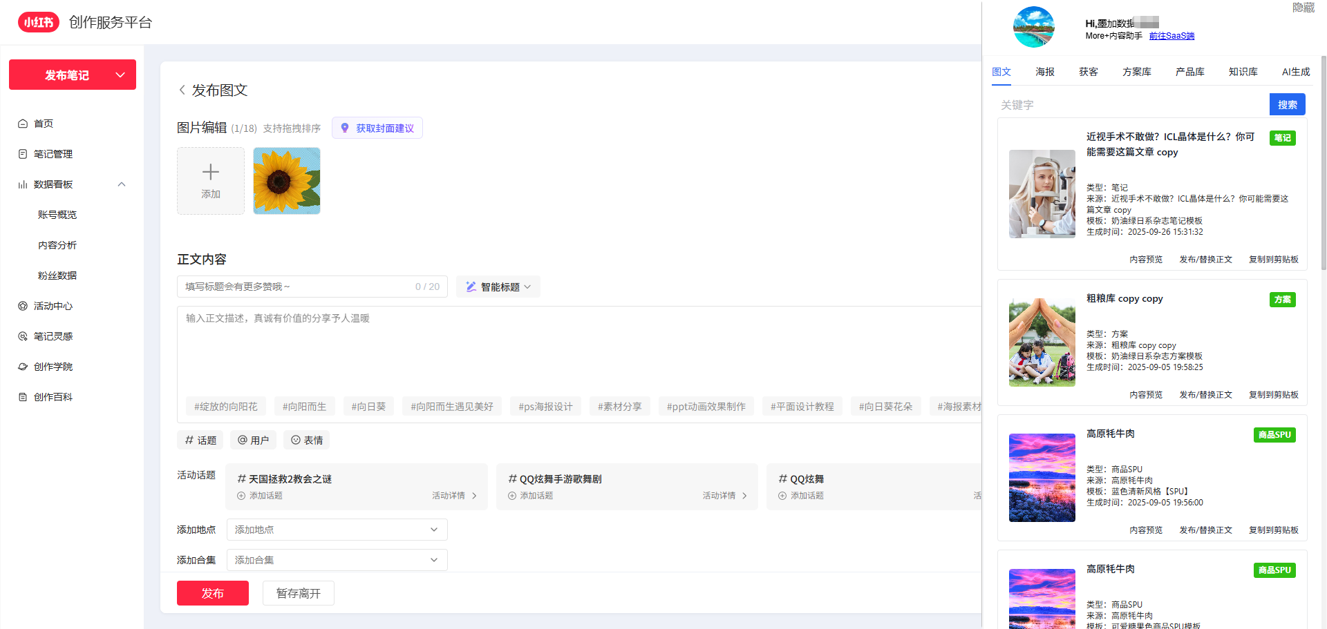
- 订阅完成后,参考内容助手 (opens new window)完成插件的安装后,即可在网页使用。可以在对应的平台发布自有的图文、海报、获客二维码、方案、产品、知识库、AI回复等数据。

- 客服助手
- 订阅完成后,参考客服助手 (opens new window)完成插件的安装后,即可在网页使用。也可以在人工客服下班时间开启自动回复,将根据知识库数据自动回复客户咨询,可以设置自动回复语及超时时间,可以查看应答记录。

- AI客服
- 订阅完成之后,需要在SaaS平台的【企业设置-APIKET】下新建一个API_KEY并启用。

在网页内嵌套以下代码:
<iframe id='sxAiFrame' src='https://www.biglistoflittlethings.com/ilife-web-wx/ai.html?v=alpha&
tenantId="(对应值请咨询客服)"&apiKey="(对应值请咨询客服)"&client=web' scrolling='no' border='0'
frameborder='no' framespacing='0' allowfullscreen='true'
style='width:50px;height:50vh;position: fixed;top:80px;right: 0;
background-color:transparentz-index: 999;'></iframe>
<script>
window.addEventListener('message', function (event) {
if(event.data && event.data.type === 'showFrame') {
console.log("action:change showFrame status",event.data);
$('#sxAiFrame').css({"width": 400 + "px","height":100 + "vh","top": 0,});
}
if (event.data && event.data.type ==='hideFrame') {
console.log("action: change hideFrame status",event.data);
$('#sxAiFrame').css({"width": 50 + "px","height":50 + "vh","top": 80 + "px",});
}
});
</script>
企业开发人员可以自定义AI客服的宽高。

在APP/系统内嵌入步骤如下:
采用 tenantId 及 apiKey 完成登录。得到 token 信息(对应参数值请咨询客服)
调用 SSE 流式接口
Endpoint:<https://air.biglistoflittlethings.com/weopen/miniprog/apiLogin>

配置为微信菜单:
复制以下URL,可以配置为公众号菜单。或嵌入公众号文章中。
<https://www.biglistoflittlethings.com/ilife-web-wx/ai.html?v=alpha&tenantId=%22(对应值请咨询客服)%22&apiKey=%22(对应值请咨询客服)%22&client=wap>
注意
使用AI客服,请注意保持余额充足避免 AI 功能受限。
上次更新: 2025/11/14, 13:54:18